
Nahom Mengistu Birhan
AI Security Researcher & Machine Learning Engineer
Research Assistant at Old Dominion University specializing in AI security, robustness, human alignment, and privacy.
About Me
AI Security, Robustness, Human Alignment, Privacy
I am a Research Assistant at Old Dominion University investigating jailbreak and backdoor attacks in large language models and multimodal systems. With 3+ years of industry experience, I've built applied ML proof-of-concept projects and enterprise software solutions.
My research focuses on AI robustness, alignment, and security-first model design, combining deep learning with reinforcement learning preference optimization techniques.
Research & Projects
Publications, ongoing researchs, course projects, industry work, and fun experiments
Publications
DCInject: Persistent Backdoor Attacks via Frequency Manipulation in Personalized Federated Learning
Adaptive frequency-domain backdoor attack for PFL that achieves superior attack success rates while maintaining clean accuracy.

Method: Frequency Manipulation
Under Review Research
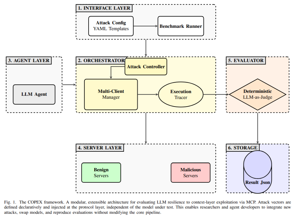
COPEX: A Modular Security Benchmarking Framework for LLM Robustness Against MCP Exploitation
As LLM agents adopt standard interfaces like the Model Context Protocol (MCP), they expose critical, previously overlooked vulnerabilities through unverified data ingestion. To address this, we introduce COPEX, the first modular security framework designed to audit LLM agents against 125 attack variants targeting the MCP context provider stack. Benchmarking 7 state-of-the-art models across 2,625 trials reveals widespread susceptibility—proving raw capability doesn't equal protocol security—with only Claude-3.5-Sonnet and Gemini-2.5-Pro demonstrating significant resilience.

MCP Context Provider Attack Surface
Masters Research Project
EdgeML and Cybersecurity: Using Machine Learning Algorithms to detect impostor edge devices
This research focuses on security, specifically impersonation in a sensor network. This research is to build a light impostor detector ML model for edge devices. The mode is also expected to detect sequence transitions if the impostor starts trans- mitting after its data is transmitted.
View on Google DriveRaspberry PI, TensorFlow Lite, PythonCourse Projects
Blockchain-Based Healthcare Data Security
Proposed system integrating blockchain and IPFS for secure medical records management.
View on Google DriveIPFS, AWS, BlockchainMalware Detection
Machine learning-based malware detection system with comprehensive analysis tools.
View on GitHubIndustry Projects
CS Investigations Camera Solutions Platform
Developed comprehensive camera solutions platform for investigative purposes.
Full-stack development, Camera APIsDumpster Fullness Detection
Computer vision system for monitoring dumpster capacity and optimizing waste collection.
Computer Vision, IoT, MLTinyML Tool Assessment and Prototyping
Evaluated and prototyped TinyML tools for edge device machine learning applications.
TinyML, Edge Computing, MLFun Projects
Prime and Composite Classification
Created dataset of 2 million numbers, developed models using sequence models and 1D-CNN.
View on GitHub Python, TensorFlow, NumPyLet's Connect
Interested in AI security, research collaboration, or just want to chat?